之前微軟就已經發佈過基於 Chromium 核心的 Edge 瀏覽器測試版,當初在測試時還有一些 Bug 且也沒有多國語系,在歷經許久一段時間後,微軟終於正式的推出 Edge 瀏覽器,在正式版裡,更加的穩定,語系也有各國語言,使用起來比起當時的測試版更加順暢,如果正在用 Windows 10 的話,強力推薦可以快去下載替換掉舊的 Edge 瀏覽器,這還能安裝 Chrome 外掛,其實阿湯覺得用起來和 Chrome 幾乎不相上下了。
Chromium 核心的 Edge 瀏覽器介紹
Microsoft Edge 下載:PC 版/macOS、Android、iOS
目前全新版本的 Edge 直接推出就是所有的系統,包括 Windows/macOS 及手機的雙版本,用起來都相當不錯。
第一次安裝可以選擇匯入其他瀏覽器的資料。

安裝完後,會直接取代原先的 Edge 瀏覽器,圖示也會換掉,這個 e 字也變的更有設計感。

介面我就不多做介紹,如果你系統是繁體中文,自動就是會以繁體中文顯示,不用做任何設定,主要來分享幾個部份,先講一下設定的部份。

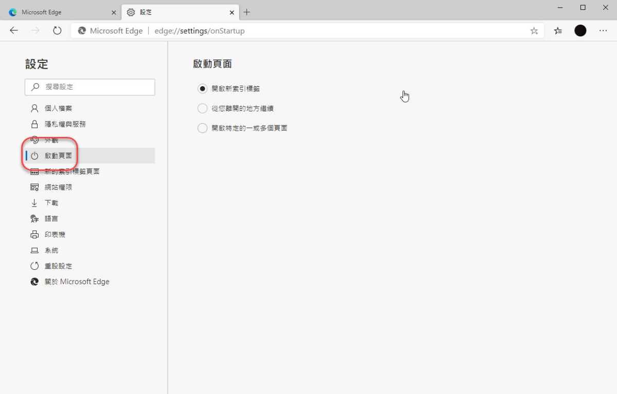
如果你想要連帶 Chrome 都取代掉的話,應該會有二個地方想設定,第一個是啟動頁面,可以選擇要開新頁面還是固定網址,阿湯自己預設是 Google 首頁。

另一個在「隱私權與服務」裡面,找到最下方的「網址列」進入。

然後就可以修改網址列預設的搜尋引擎,雖然是基於 Chromium 核心,但微軟做的嘛,總還是會預設為 Bing,如果你習慣 Google 搜尋就在這裡修改吧,其實這二點修改後,就應該跟你在 Chrome 上使用沒有什麼二樣了。

最後來看一下瀏覽器外掛的部份,目前 Edge 的擴充功能並不多,大致上都不是我們會常用的,所以建議一樣可以從 Chrome Store 下載就好。

如果你想要安裝 Chrome Store 上的擴充功能,當你進入 Chrome Store 時,最上方會詢問你,只要「允許來自其他存放區的擴充功能」就可以安裝了。

當你允許後,就會看到「加到 Chrome」這個按鈕了,非常簡單。

初步用下來我覺得跟 Chrome 差不多好用,而且是基於 Chromium 核心,除了不能用 Google 帳號同步資料外,基本上效能不錯、順暢度也不錯,比起那難用的舊 Edge 非常值得一試。